www.dedoshop.com
Risultati da 1 a 14 di 14
Like Tree6Likes
  • 2 Post By vublich
  • 2 Post By guerrierodipace
  • 1 Post By Raiden
  • 1 Post By guerrierodipace

Discussione: Nor Inspector

  1. #1
    Regular Member L'avatar di vublich
    Data Registrazione
    Jan 2012
    Località
    VE
    Messaggi
    456

    Nor Inspector

    non mi pare di averlo già visto qui, volevo segnalarvi l'uscita di un altro tool per validare i dump delle ps3 con nor creato da Mysis, Nor Inspector, una gui con funzione di drag & drop dei dump.

    E' stato anke aggiunto da poco alla pagina di ps3devwiki
    [url=http://www.ps3devwiki.com/wiki/Validating_flash_dumps#Nor_Inspector]Validating flash dumps - PS3 Development Wiki[/url]

    Il tool non sostituisce comunque il controllo manuale dei dump tramite hex editor.


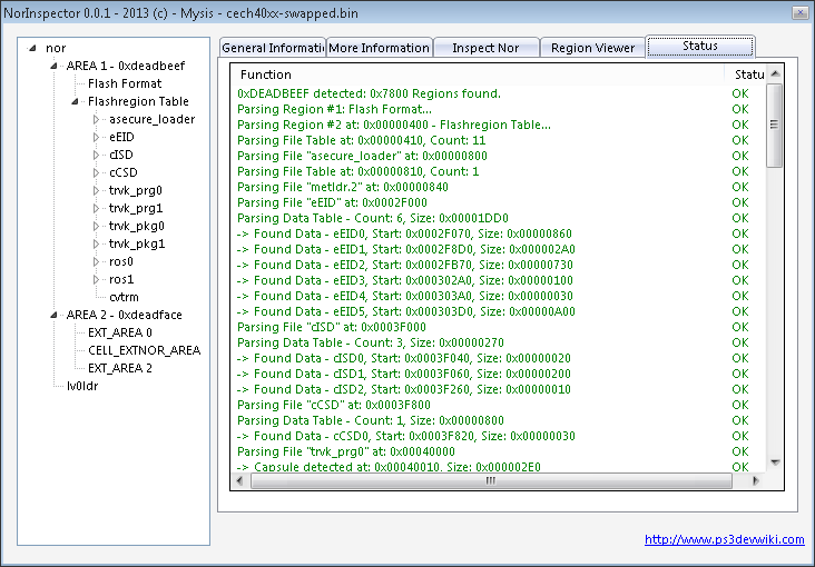
    Another Tool for validating your NOR Dump is "Nor Inspector".

    It will display most common information about your dump and the console.
    [edit] How-to use

    1) start
    2) drag'n'drop your dump into the app
    3) on errors check out status-tab
    Nor Inspector-norinspector-tab-general_information.pngNor Inspector-norinspector-tab-more_information.png
    Nor Inspector-norinspector-tab-region_viewer.pngNor Inspector-norinspector-tab-status.png



    [URL="https://dl.dropbox.com/s/aeqvmm7e4boe51c/NorInspector001.rar"]
    ..:: download 0.0.1 :..[/URL]




    fonte
    [url=http://www.ps3news.com/ps3-hacks-jailbreak/ps3-nor-inspector-v0-01-homebrew-app-by-mysis-is-released/]PS3 NOR Inspector v0.01 Homebrew App By Mysis is Released - Page 1 - PS3 NEWS - PlayStation 3 News - PS3 Hacks - PS3 CFW[/url]
    Ultima modifica di guerrierodipace; 31-01-13 alle 13: 57
    Tommino81 and zeruel85 like this.

  2. #2
    iCouch L'avatar di guerrierodipace
    Data Registrazione
    Jan 2013
    Località
    Bologna
    Messaggi
    2,712
    ciao ti ringrazio sapevo già della nuova GUI (vedi i miei commenti proprio su ps3hax) però non ho avuto ancora il tempo di aggiornare la news di qualche giorno fa

    [url]http://www.consoleopen.com/forum/news-ps3/10577-nor-dump-validator.html#post129163[/url]


    Infatti questa è una GUI al tool di anaria, è stato anche cambiato il nome per essere sicuri che non venga scambiato per un tool sicuro al 100%
    Ultima modifica di guerrierodipace; 31-01-13 alle 10: 47
    zeruel85 and vublich like this.

  3. #3
    Regular Member L'avatar di vublich
    Data Registrazione
    Jan 2012
    Località
    VE
    Messaggi
    456
    ah è una gui di quello dell'altro giorno quindi!
    strano però ke non abbia citato il coder tra i ringraziamenti.
    per quello pensavo ke fosse proprio un tool a parte!
    se no rispondevo al tuo post!

    EDIT
    se volete chiudete pure allora tanto si può continuare di là!
    Ultima modifica di vublich; 31-01-13 alle 10: 55

  4. #4
    iCouch L'avatar di guerrierodipace
    Data Registrazione
    Jan 2013
    Località
    Bologna
    Messaggi
    2,712
    bravo
    me lo sono chiesto anch'io
    e ho dedotto che hanno fatto un pò di confusione tra cambio nome e nona ver indicato neanche chi l'ha scritto, se però guardi la notizia su ps3hax vedrai che il primo post del thread è di anaria [url=http://www.ps3hax.net/showthread.php?t=51228]Nor Inspector for GUI lovers - PS3Hax Network - Playstation 3 Hacks and Mods[/url]

    poi magari ho dedotto male LOL
    Ultima modifica di guerrierodipace; 31-01-13 alle 11: 07

  5. #5
    Regular Member L'avatar di vublich
    Data Registrazione
    Jan 2012
    Località
    VE
    Messaggi
    456
    boh, non ho capito molto bene nemmeno io. :P
    sembra ke anaria sia contento ke sia uscito un tool con gui inclusa
    Hi everyone, as some may know I’m working on a command line app to help doing nasty things with your NOR dumps
    Therefore I’m in need to read quite often ps3devwiki to check what I’m doing.
    Just now I saw something which should make happy everyone asking me to make a GUI for my code.
    It’s name seems to be Nor Inspector and built by Mysis!
    e mysis nel readme scrive
    “I was working on this application for a little while now.
    By its release, it doesnt mean others should stop their work.”
    forse stavano facendo un tool simile e lo han rilasciato in date molto vicine
    boh xD

  6. #6
    iCouch L'avatar di guerrierodipace
    Data Registrazione
    Jan 2013
    Località
    Bologna
    Messaggi
    2,712
    esatto ho interpretato male io
    Ho ricevuto conferma da anaria direttamente:
    guerrierodipace, it's a new tool much more user friendly than my command line tool
    quindi vedo di spostare questo thread in news

  7. #7
    Drunken Beast L'avatar di Di4b0liK
    Data Registrazione
    Jan 2012
    Località
    Roma
    Messaggi
    1,044

    Nor Inspector

    Possiede qualche nuova funzione particolare o è sempre basato sulla pagina di ps3wiki ?


    Sent from my iPhone using Tapatalk

  8. #8
    iCouch L'avatar di guerrierodipace
    Data Registrazione
    Jan 2013
    Località
    Bologna
    Messaggi
    2,712
    io non lo so visto che confondevo anche l'autore
    si è scatenata la ressa con i tool da ps3...hanno dormito per anni...
    e poi uno è open source, questo di Mysis non so

  9. #9
    Founder Admin L'avatar di Raiden
    Data Registrazione
    Jul 2011
    Messaggi
    3,995
    per le nor il mondo, per le nand una fava
    nexus likes this.
    [EMAIL="obcj@libero.it"][/EMAIL][URL="http://obcj@libero.it"][/URL]

  10. #10
    iCouch L'avatar di guerrierodipace
    Data Registrazione
    Jan 2013
    Località
    Bologna
    Messaggi
    2,712

    R: Nor Inspector

    Citazione Originariamente Scritto da Raiden Visualizza Messaggio
    per le nor il mondo, per le nand una fava
    Abbi pazienza :-)


    inviato dal mio...
    vublich likes this.

  11. #11
    Regular Member L'avatar di vublich
    Data Registrazione
    Jan 2012
    Località
    VE
    Messaggi
    456
    cacchio fichissimo a mò di news!
    bella guerriero!

  12. #12
    Vip Member L'avatar di nexus
    Data Registrazione
    Feb 2012
    Località
    Basilicata (MT)
    Messaggi
    1,947
    bella notizia

  13. #13
    Junior Member
    Data Registrazione
    Mar 2012
    Messaggi
    37
    Ottimo tool, e anche questa è fatta

  14. #14
    Regular Member
    Data Registrazione
    Dec 2011
    Messaggi
    152
    ciao a tutti e scusate il disturbo..
    io ho una slim che in lettura della nand c'e stato qualche problema nel leggerla..
    ho guardato le dimmensioni ed andavano bene , cosi ho proseguito..
    pero' la nand era sbagliata e quindi ora non ho piu' la nand originale..
    la play si accende ma non parte nulla, ne hard disk e nemmeno video..
    sapete se i puo' fare qualcosa???

    grazie

Segnalibri

Permessi di Scrittura

  • Tu non puoi inviare nuove discussioni
  • Tu non puoi inviare risposte
  • Tu non puoi inviare allegati
  • Tu non puoi modificare i tuoi messaggi
  •  

realizzazione siti internet ed e-commerce mugello